<
  • Главная
Статьи

1С-Бітрікс - Що нового в 8.5?

  1. «1С-Бітрікс: Корпоративний портал 8.5»
  2. Бізнес процеси
  3. Типові бізнес-процеси
  4. колективна робота
  5. екстранет
  6. планувальник подій
  7. Гаджет «Звіт 1С»
  8. Також в 8.5:
  9. субординація співробітників
  10. Календар
  11. Ціни і ліцензування

8.5

«1С-Бітрікс: Корпоративний портал 8.5»

Що нового в 8.5:

Корпоративний портал отримав додаткове інформаційний простір - Екстранет, на якому ви будете взаємодіяти з «зовнішніми» користувачами. Тепер, за допомогою нового модуля «Бізнес-процеси», ви зможете автоматизувати багато бізнес-процеси в компанії. Будете краще планувати свої зустрічі з допомогою нового інструменту «Планувальник подій». У реальному часі перегляньте актуальні дані з системи «1С: Підприємство», встановивши на свій робочий стіл гаджет «Звіт« 1С ». Чи зможете за допомогою Контролера інтегрувати свій зовнішній сайт з корпоративним порталом і легко переміщати інформацію між ресурсами. Корпоративний портал розширюється і переходить в клас систем автоматизації управління бізнесом!

Бізнес процеси

Бізнес процеси

Тепер ви можете автоматизувати бізнес-процеси компанії! Чи зможете управляти етапами процесів і всіма діями, необхідними для його виконання.
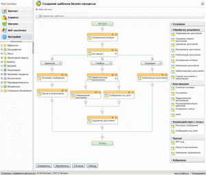
Організуйте за допомогою нового модуля «Бізнес-процеси» управління різними бізнес-процесами, від простих до найскладніших. Як приклад: публікацію якийсь новини на порталі, потім процеси серйозніше - відвантаження замовлень, взаємодія з партнерською мережею або клієнтами. Скористайтеся готовими шаблонами бізнес-процесів або створіть свої власні. Це не складно, оскільки створювати свої бізнес-процеси ви будете наочно, користуючись інструментами візуального проектування. Такими простими діями, як перетягування мишею (drag & drop) елементів, ви зможете сформувати і налаштувати послідовність етапів бізнес-процесу - тих самих різноманітних дій і погоджень, необхідних для виконання бізнес-процесів.
Тепер ви можете автоматизувати бізнес-процеси компанії
Створення бізнес-процесу зі статусами

Типові бізнес-процеси

Скористайтеся готовими шаблонами бізнес-процесів, які входять до складу всіх редакцій продукту «1С-Бітрікс: Корпоративний портал». Тепер ситуації у вашій компанії, які вимагають затвердження і погодження, будуть під контролем. Ви без праці ознайомите потрібних співробітників з якимось важливим документом, сформуєте експертну групу для його оцінки і отримаєте компетентне резюме по документу.

  • Послідовний процес «Просте твердження / голосування». Рекомендується для ситуацій, коли вимагається прийняття рішення простою більшістю голосів.
  • Процес «Затвердження за першим голосу». Рекомендується для ситуацій, коли досить одного експертної думки з деякого співтовариства.
  • Процес зі статусами «Затвердження консенсусом». Рекомендується для ситуацій коли потрібно загальна згода щодо прийнятих рішень. Має тільки три статусу: Черновик, На затвердження, Опубліковано.
  • Процес зі статусами «Двохетапне твердження». Рекомендується для ситуацій затвердження документа з попередньої експертної оцінки.
  • Процес «Ознайомлення з документом». Призначений для ситуацій, коли групу співробітників потрібно ознайомити з якимось документом.
  • Процес «Експертна оцінка». Рекомендується для ситуацій, коли для прийняття рішення по документу особі, що приймає рішення, потрібна експертна оцінка по документу.

колективна робота

Важливий момент: у схему будь-якого бізнес-процесу ви можете включити елементи контролю над його виконанням. Більш того, можете організувати колективну роботу в якомусь проекті, упорядкувавши, скажімо, процес узгодження важливих етапів у вигляді голосування. У чому плюс - учасникам проекту в цьому випадку навіть не потрібно збиратися фізично - десь в переговорній.

Потрібно особливо відзначити, що «Бізнес-процеси» - це універсальний інструмент, який можна і потрібно задіяти в самих різних елементах. Цей простий і зручний механізм дуже вам стане в нагоді для управління багатьма бізнес-процесами, які відбуваються в компанії і контролюються на Порталі. Таким чином, новий модуль дозволяє працювати практично з будь-яким видом інформації на сайті. Як приклад, налаштуйте управління всіма завданнями на Порталі на бізнес-процесах - і процес постановки завдань і контролю над їх виконанням стане набагато гнучкіше. А це, в свою чергу, підвищить ефективність виконання завдань в робочих групах.
Набір типових шаблонів бізнес-процесів входить в усі редакції продукту «1С-Бітрікс: Корпоративний портал». Можливість візуального проектування довільних бізнес-процесів включена тільки в «старшу редакцію» - Бізнес-процеси.

екстранет

екстранет

Корпоративний портал отримав розширення - екстранет ! Це захищене перехресне інформаційний простір для взаємодії з «зовнішнім» світом. Запросіть до робочих груп колег з інших компаній: постачальників, дистриб'юторів, партнерів, - і зможете вирішувати з ними спільні завдання. При цьому і зв'язок з «зовнішніми» користувачами буде конфіденційною, і безпеку Інтранета не порушується.
Запрошені користувачі, які не є співробітниками компанії, отримують обмежені права доступу, причому, тільки до екстранет - без можливості перегляду внутрішньокорпоративної інформації на Порталі. При цьому, співробітники вашої компанії зможуть також вступати на запрошення до робочих груп екстранеті. Чи зможуть обговорювати з запрошеними користувачами питання в групах (в форумах, блогах), спільно працювати з загальними документами, планувати активність в календарі, ставити завдання і стежити за їх виконанням, публікувати звіти і так далі.

У чому переваги екстранеті, як нейтральній території, спільної смуги і простору для зустрічей? Це ресурс, який працює на тих же принципах, що і Інтранет. Тому вам не доведеться переучувати співробітників для управління новим проектом. Для переходу в Екстранет вашим співробітникам навіть авторизація не буде потрібно - досить натиснути на кнопку «Екстранет». У підсумку, разом з екстранеті, ваша компанія отримує безліч переваг, таких як зниження витрат на обслуговування клієнтів, зручність роботи з партнерами за рахунок більш простого, зручного та контрольованого робочого простору, що надається для співпраці.
Екстранет забезпечує прозорість, документованої, швидкість роботи в поєднанні з простотою, конфіденційність - все, що потрібно для організації злагодженої і колективної роботи. При цьому, особливо відзначимо, з урахуванням того, що робота йде зі сторонніми користувачами.

планувальник подій

планувальник подій

Планувати події стало зручніше і, до того ж, з урахуванням зайнятості співробітників. Новий інструмент «Планувальник подій» не тільки час підбере, оптимальне для всіх передбачуваних учасників зборів, але навіть потрібну переговорну забронює - автоматично!

Тепер ви відразу можете переходити до планувальник подій, після того, як склали список учасників зустрічі. Прямо в Планувальнику подій ви зможете налаштувати все: визначитися з місцем цієї зустрічі, підібрати час, коли потрібна переговорна не зайнята, вибрати «вікно», коли всі учасники вільні, вставити опис події і текст запрошення. І, що найголовніше, все це відбувається візуально - перед вашими очима!

гаджет 1С

Гаджет «Звіт 1С»

Керівник компанії або департаменту тепер може переглядати актуальні дані з системи «1С: Підприємство» в реальному часі. Відображає цю інформацію спеціальний гаджет «Звіт 1С», розміщений на персональному робочому столі.
Тепер у керівника з'явилася можливість отримати потрібні дані без необхідності підключатися до «1С», входити в систему і викликати побудова звіту. Вам достатньо помістити гаджет на робочий стіл, вказати настройки підключення до веб-сервісу «1С», вибрати необхідну частину звіту та натиснути кнопку «Показати». В результаті, на окремій сторінці браузера ви отримаєте підсумковий, моментально сформований звіт з «1С».

У базовій поставці гаджет вміє показувати таку інформацію:

  • зведену інформацію про ключові показники компанії - набір з декількох важливих показників (дебіторська і кредиторська заборгованості, сума оборотних коштів і власного оборотного капіталу - набір таких показників можна розширити);
  • звіти для керівника - можливість отримати звіти з «1С», що включають текстову, табличну і графічну інформацію (графіки та діаграми) - безпосередньо в корпоративному порталі, не звертаючись в «1С».


Яка вирішувалася проблема? «1С» може бути встановлена ​​всередині компанії, і, працювати з системою ззовні або зовсім неможливо, або з використанням VPN або інших засобів захисту каналу. Відповідно, співробітник компанії має труднощі, якщо знаходиться у відрядженні, в іншій країні і т.д. Тепер «1С-Бітрікс: Корпоративний портал» надає безпечний шлюз в «1С», забезпечуючи отримання даних в стандартизованому веб-інтерфейсі. Проблема вичерпана!
Зверніть увагу: «1С-Бітрікс» представила абсолютно нову і дуже перспективну технологію для корпоративного порталу - «Гаджети« 1С ». І «Звіт 1С» - це перший гаджет, що використовує нову технологію.

інше

Також в 8.5:

контролер

У новій версії «1С-Бітрікс: Корпоративний портал» з'явився «Контролер» - система для інтеграції корпоративного порталу та зовнішнього сайту. За допомогою цього інструменту ви зможете організувати публікацію інформації з порталу на сайт і назад. Тепер, наприклад, не важко буде розмістити через корпоративний портал новина на сайті, і так же легко буде прийняти звернення клієнта з сайту і обробити його через корпоративний портал.

«Контролер» спільно з новим модулем «Бізнес-процеси» створює дуже хорошу основу для побудови многопортальних систем, інтегрованих з інтранет-екстранет рішеннями на базі «1С-Бітрікс: Корпоративний портал». Ось чому ця нова система інтеграції включена «старшу редакцію» продукту - Бізнес-процеси.

субординація співробітників

У підрозділі компанії, наприклад, у відділі, тепер можна вказувати начальника. Він буде виділятися всюди на Порталі, як «начальник»: при перегляді структури компанії, пошуку співробітника і так далі.

Календар

Внесено зміни, що покращують організацію системи колективної роботи, планування зустрічей, зборів, завдань. Наприклад, для планування подій можна створити спеціальний календар або вибрати для цієї мети один з наявних.

Ціни і ліцензування

У новій версії представлено три редакції продукту, що відрізняються за функціональними можливостями:

  1. «1С-Бітрікс: Корпоративний портал» - Інтранет
  2. «1С-Бітрікс: Корпоративний портал» - Екстранет
  3. «1С-Бітрікс: Корпоративний портал» - Бізнес-процеси
  • Редакція з базовим функціоналом - Інтранет - відповідає поточним можливостям продукту і додатково включає декілька нових бізнес-процесів. Ця варто, як і раніше, 34 500 рублів.
  • До редакції Екстранет, яка стоїть 59500 рублів, включена можливість управління «Екстранет».
  • Старша редакція з повним функціоналом - Бізнес-процеси - коштує 99 500 рублів. В старшу редакцію включені інструменти візуального проектування бізнес-процесів, можливість управління «Екстранет», а також Контролер для інтеграції порталу із зовнішнім сайтом.

У новій версії змінився процес ліцензування додаткових користувачів. Як і раніше, в усі редакції включені ліцензії на 25 активних користувачів. Ліцензія для кожного додаткового користувача коштує 500 рублів (для будь-якої редакції). З'явилася можливість придбати ліцензію на необмежену кількість користувачів, для всіх редакцій продукту «1С-Бітрікс: Корпоративний портал 8.5» вартість такої ліцензії становить 199 000 рублів.

У чому переваги екстранеті, як нейтральній території, спільної смуги і простору для зустрічей?
Яка вирішувалася проблема?


Новости
  • Виртуальный хостинг

    Виртуальный хостинг. Возможности сервера распределяются в равной мере между всеми... 
    Читать полностью

  • Редизайн сайта

    Редизайн сайта – это полное либо частичное обновление дизайна существующего сайта.... 
    Читать полностью

  • Консалтинг, услуги контент-менеджера

    Сопровождение любых интернет ресурсов;- Знание HTML и CSS- Поиск и обновление контента;-... 
    Читать полностью

  • Трафик из соцсетей

    Сравнительно дешевый способ по сравнению с поисковым и контекстным видами раскрутки... 
    Читать полностью

  • Поисковая оптимизация

    Поисковая оптимизация (англ. search engine optimization, SEO) — поднятие позиций сайта в результатах... 
    Читать полностью